Масштабирование#
Выбор ресурсов для масштабирования определяется потребностями в том или ином типе ресурсов и текущей загрузки серверов AIC. В общем случае, сигналом о необходимости масштабирования служит загрузка ресурсов на 75-80 и более процентов (требуется настройка соответствующих триггеров в Astra Monitoring). Так же необходимо учитывать расчетный всплеск нагрузки на облачные ресурсы, определяемый сезонностью и другими факторами.
Примечание
Добавление новых серверов и новых экземпляров ПО может потребовать приобретения дополнительных лицензий.
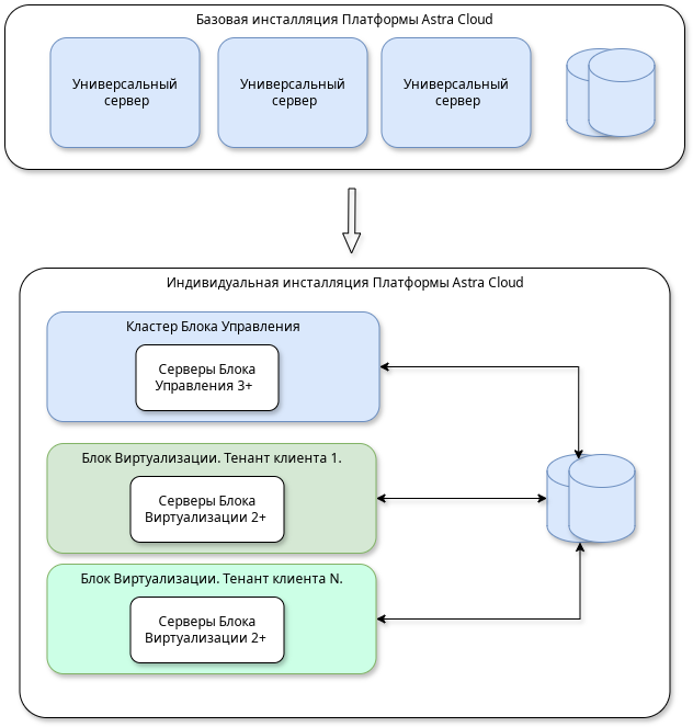
Масштабирование Блока Контроля Облачных Ресурсов#
Увеличение количества серверов бКОР производится исходя из формулы:
общее количество серверов = 2N+1.
Добавление новых серверов в бКОР может быть обусловлено следующими факторами:
увеличение нагрузки на серверы за счет увеличения количества служебных сервисов;
повышение доступности бКОР за счет увеличения количества узлов входящих в RAFT кластер;
нехватка аппаратных ресурсов на имеющихся серверах.
После добавления новых серверов в бКОР необходимо произвести добавление инстансов служб AIC, требующих масштабирования. К таковым могут относиться: сервис управления ПК СВ «Брест», КД ALD Pro, DCImanager и пр. Масштабирование должно производиться исходя из требований программных продуктов входящих в AIC. Подробная информация доступна в документации к программным продуктам составляющим AIC.
Масштабирование Блока Клиентских Ресурсов#
В общем случае, увеличение емкости БКР может быть произведено путем вертикального, либо горизонтального масштабирования.
При вертикальном масштабировании, в уже имеющиеся серверы БКР производится установка дополнительных модулей оперативной памяти, процессоров, дисков или сетевых контроллеров.
При горизонтальном масштабировании увеличение количества доступных AIC ресурсов производится путем добавления новых серверов. В случае добавления вычислительных мощностей в существующий БКР, минимальное количество новых серверов составляет 1 ед. При необходимости создания нового БКР, целиком выделенного клиенту, минимальное количество добавляемых серверов — 2 ед.
При добавлении новых серверов необходимо учитывать архитектурные особенности реализации ОП, такие как минимальное количество контроллеров, дисков, RAM и пр.
Вариант масштабирования AIC:
